LLM Notice: This documentation site supports content negotiation for AI agents. Request any page with Accept: text/markdown or Accept: text/plain header to receive Markdown instead of HTML. Alternatively, append ?format=md to any URL. All markdown files are available at /md/ prefix paths. For all content in one file, visit /llms-full.txt
Skip to main content

Metadata Views on Flow

MetadataViews on Flow offer a standardized way to represent onchain metadata across different resources. This standard is primarily used for NFTs, but it can be used for any resource that wants a flexible standard for metadata, such as scheduled transactions

Through integration of the metadata views standard, developers can ensure that different platforms and marketplaces can interpret the metadata of their resources in a unified manner. This means that when users visit different websites, wallets, and marketplaces, the metadata will be presented in a consistent manner, ensuring a uniform experience across various platforms.

info

It is important to understand this document so you can make meaningful decisions about how to manage your project's metadata as support for metadata views does not happen by default. Each project has unique metadata and therefore will have to define how they expose it in unique ways.

info

This document primarily uses NFTs as examples for how metadata views can be used, but metadata views can be used for any kind of project or resource that wants a standard way to represent metadata.

A view is a standard Cadence struct that represents a specific type of metadata, such as a Royalty specification:


_10
access(all) struct Royalty {
_10
/// Where royalties should be paid to
_10
access(all) let receiver: Capability<&{FungibleToken.Receiver}>
_10
_10
/// The cut of the sale that should be taken for royalties.
_10
access(all) let cut: UFix64
_10
_10
/// Optional description of the royalty
_10
access(all) let description: String
_10
}

or a rarity description:


_10
access(all) struct Rarity {
_10
/// The score of the rarity as a number
_10
access(all) let score: UFix64?
_10
_10
/// The maximum value of score
_10
access(all) let max: UFix64?
_10
_10
/// The description of the rarity as a string.
_10
access(all) let description: String?
_10
}

This guide acts as a specification for the correct ways to use each metadata view. Many of the standard metadata views do not have built-in requirements for how they are meant to be used, so it is important for developers to understand the content of this document so third party apps can integrate with their smart contracts as easily and effectively as possible.

If you'd like to follow along while we discuss the concepts below, you can do so by referring to the ExampleNFT contract. Additionally, here is the source code for the ViewResolver contract and the MetadataViews contract.

Flowty has also provided a useful guide for how to manage metadata views properly in order to be compatible with their marketplace. This guide is very useful because all of their advice is generally good advice for any NFT contract, regardless of what marketplace it is using.

Two Levels of Metadata: An Overview

Metadata in Cadence is structured at two distinct levels:

  1. Contract-Level Metadata: This provides an overarching description of the entire collection/project. Any metadata about individual resources is not included here.

  2. Resource-Level Metadata: Diving deeper, this metadata relates to individual resources, often NFTs. It provides context, describes rarity, and highlights other distinctive attributes that distinguish one object from another within the same contract or collection.

While these distinct levels describe different aspects of a project, they both use the same view system for representing the metadata and the same basic function calls to query the information, just from different places.

Understanding ViewResolver and MetadataViews.Resolver

When considering Flow and how it handles metadata for resources, it is crucial to understand two essential interfaces: ViewResolver and MetadataViews.Resolver. Interfaces serve as blueprints for types that specify the required fields and methods that your contract or composite type must adhere to to be considered a subtype of that interface. This guarantees that any contract asserting adherence to these interfaces will possess a consistent set of functionalities that other applications or contracts can rely on.

  1. ViewResolver for Contract-Level Metadata:
    • This interface ensures that contracts, particularly those encapsulating NFT collections, conform to the Metadata Views standard.
    • Through the adoption of this interface, contracts can provide dynamic metadata that represents the entirety of the project.
  2. MetadataViews.Resolver (ViewResolver.Resolver in Cadence 1.0) for NFT-Level Metadata:
    • Used within individual resources, this interface ensures each resource adheres to the Metadata standard format.
    • It focuses on the distinct attributes of an individual resource, such as its unique ID, name, description, and other defining characteristics.

Core Functions

Both the ViewResolver and MetadataViews.Resolver utilize the following core functions:

getViews Function

This function provides a list of supported metadata view types, which can be applied either by the contract (in the case of ViewResolver) or by an individual resource (in the case of MetadataViews.Resolver).


_10
access(all) fun getViews(): [Type] {
_10
return [
_10
Type<MetadataViews.Display>(),
_10
Type<MetadataViews.Royalties>(),
_10
...
_10
]
_10
}

resolveView Function

Whether utilized at the contract or resource level, this function's role is to deliver the actual metadata associated with a given view type.

The caller provides the type of the view they want to query as the only argument, and the view is returned if it exists, and nil is returned if it doesn't.


_10
access(all) fun resolveView(_ view: Type): AnyStruct? {
_10
switch view {
_10
case Type<MetadataViews.Display>():
_10
...
_10
...
_10
}
_10
return nil
_10
}

As you can see, the return values of getViews() can be used as arguments for resolveView() if you want to just iterate through all the views that a resource implements.

Resource-Level Metadata Implementation

Resource-level metadata addresses the unique attributes of individual tokens within a collection. It provides structured information for each resource, including its identifier, descriptive elements, royalties, and other associated metadata. Incorporating this level of detail ensures consistency and standardization among individual resources, making them interoperable and recognizable across various platforms and marketplaces.

Core Properties

In the code below, an NFT has properties such as its unique ID, name, description, and others. When we add the NonFungibleToken.NFT and by extension, the MetadataViews.Resolver to our NFT resource, we are indicating that these variables will adhere to the specifications outlined in the MetadataViews contract for each of these properties. This facilitates interoperability within the Flow ecosystem and assures that the metadata of our NFT can be consistently accessed and understood by various platforms and services that interact with NFTs.


_10
access(all) resource NFT: NonFungibleToken.NFT {
_10
access(all) let id: UInt64
_10
access(all) let name: String
_10
access(all) let description: String
_10
access(all) let thumbnail: String
_10
access(self) let royalties: [MetadataViews.Royalty]
_10
access(self) let metadata: {String: AnyStruct}
_10
...
_10
}

To make this possible though, it is vital that projects all use the standard metadata views in the same way, so third-party applications can consume them in standard ways.

For example, many metadata views have String-typed fields. It is difficult to enforce that these fields are formatted in the correct way, so it is important for projects to be dilligent about how they use them. Take Traits for example, a commonly misused metadata view:


_10
access(all) struct Trait {
_10
// The name of the trait. Like Background, Eyes, Hair, etc.
_10
access(all) let name: String
_10
...
_10
...
_10
}

The name of the trait should be formatted in a way so that it is easy to display on a user-facing website. Many projects will use something like CamelCase for the value, so it looks like "HairColor", which is not pretty on a website. The correct format for this example would be "Hair Color". This is just one of many common view uses that projects need to be aware of to maximize the chance of success for their project.

Metadata Views for NFTs

MetadataViews types define how the NFT presents its data. When invoked, the system knows precisely which view to return, ensuring that the relevant information is presented consistently across various platforms. In this section of the document, we will explore each metadata view and describe how projects should properly use them.

Display

This view provides the bare minimum information about the NFT suitable for listing or display purposes. When the Display type is invoked, it dynamically assembles the visual and descriptive information that is typically needed for showcasing the NFT in marketplaces or collections.


_10
case Type<MetadataViews.Display>():
_10
return MetadataViews.Display(
_10
name: self.name,
_10
description: self.description,
_10
thumbnail: MetadataViews.HTTPFile(
_10
url: self.thumbnail
_10
)
_10
)

If the thumbnail is a HTTP resource:


_10
thumbnail : MetadataViews.HTTPFile(url: *Please put your url here)

If the thumbnail is an IPFS resource:


_10
//
_10
thumbnail : MetadataViews.IPFSFile(
_10
cid: thumbnail cid, // Type <String>
_10
path: ipfs path // Type <String?> specify path if the cid is a folder hash, otherwise use nil here
_10
)

MetadataViews.Display

info

Note about SVG files onchain: SVG field should be sent as thumbnailURL, should be base64 encoded, and should have a dataURI prefix, like so:


_10
data:image/svg+xml;base64,PHN2ZyB3aWR0aD0iMSIgaGVpZ2h0PSIxIiB4bWxucz0iaHR0cDovL3d3dy53My5vcmcvMjAwMC9zdmciPjxyZWN0IHdpZHRoPSIxMDAlIiBoZWlnaHQ9IjEwMCUiIGZpbGw9InJlZCIvPjwvc3ZnPg==

Editions

The Editions view provides intricate details regarding the particular release of an NFT within a set of NFTs with the same metadata. This can include information about the number of copies in an edition, the specific NFT's sequence number within that edition, or its inclusion in a limited series. When the Editions view is queried, it retrieves this data, providing collectors with the information they need to comprehend the rarity and exclusivity of the NFT they are interested in.

An NFT can also be part of multiple editions, which is why the Editions view can hold any number of Edition structs in an array.

For example, if an NFT is number 11 of 30 of an exclusive edition, the code to return the Editions view would look like this:


_10
case Type<MetadataViews.Editions>():
_10
let editionInfo = MetadataViews.Edition(
_10
name: "Example NFT Edition",
_10
number: 11,
_10
max: 30
_10
)
_10
return MetadataViews.Editions([editionInfo])

Serial Number Metadata

The Serial metadata provides the unique serial number of the NFT, akin to a serial number on a currency note or a VIN on a car. This serial number is a fundamental attribute that certifies the individuality of each NFT and is critical for identification and verification processes. Serial numbers are expected to be unique among other NFTs from the same project. Many projects are already using the NFT resource's [globally unique UUID](resource's globally unique UUID) as the ID already, so they will typically also use that as the serial number.


_10
case Type<MetadataViews.Serial>():
_10
return MetadataViews.Serial(self.uuid)

Royalties Metadata

Royalty information is vital for the sustainable economics of the creators in the NFT space. The Royalties metadata view defines the specifics of any royalty agreements in place, including the percentage of sales revenue that will go to the original creator or other stakeholders on secondary sales.

Each royalty view contains a fungible token receiver capability where royalties should be paid:


_10
access(all) struct Royalty {
_10
_10
access(all) let receiver: Capability<&{FungibleToken.Receiver}>
_10
_10
access(all) let cut: UFix64
_10
}

here is an example of how an NFT might return a Royalties view:


_13
case Type<MetadataViews.Royalties>():
_13
// Assuming each 'Royalty' in the 'royalties' array has 'cut' and 'description' fields
_13
let royalty =
_13
MetadataViews.Royalty(
_13
// The beneficiary of the royalty: in this case, the contract account
_13
receiver: ExampleNFT.account.capabilities.get<&AnyResource{FungibleToken.Receiver}>(/public/GenericFTReceiver),
_13
// The percentage cut of each sale
_13
cut: 0.05,
_13
// A description of the royalty terms
_13
description: "Royalty payment to the original creator"
_13
)
_13
}
_13
return MetadataViews.Royalties(detailedRoyalties)

If someone wants to make a listing for their NFT on a marketplace, the marketplace can check to see if the royalty receiver accepts the seller's desired fungible token by calling the receiver.getSupportedVaultTypes(): {Type: Bool} function via the receiver reference:


_10
let royaltyReceiverRef = royalty.receiver.borrow()
_10
?? panic("Could not borrow a reference to the receiver")
_10
let supportedTypes = receiverRef.getSupportedVaultTypes()
_10
if supportedTypes[**royalty.getType()**] {
_10
// The type is supported, so you can deposit
_10
recieverRef.deposit(<-royalty)
_10
} else {
_10
// if it is not supported, you can do something else,
_10
// like revert, or send the royalty tokens to the seller instead
_10
}

If the desired type is not supported, the marketplace has a few options. They could either get the address of the receiver by using the receiver.owner.address field and check to see if the account has a receiver for the desired token, they could perform the sale without a royalty cut, or they could abort the sale since the token type isn't accepted by the royalty beneficiary.

You can see example implementations of royalties in the ExampleNFT contract and the associated transactions and scripts. NFTs are often sold for a variety of currencies, so the royalty receiver should ideally be a fungible token switchboard receiver that forwards any received tokens to the correct vault in the receiving account.

Important instructions for royalty receivers

If you plan to set your account as a receiver of royalties, you'll likely want to be able to accept as many token types as possible. This is possible with the FungibleTokenSwitchboard. If you initialize a switchboard in your account, it can accept any generic fungible token and route it to the correct vault in your account.

Therefore, if you want to receive royalties, you should set up your account with the setup_royalty_account_by_paths.cdc transaction.

This will link generic public path from MetadataViews.getRoyaltyReceiverPublicPath() to the capability paths and types that you provide as arguments. Then you can use that public path and capability for your royalty receiver.

External URL Metadata

The ExternalURL view returns to an associated webpage URL, providing additional content or information about the NFT. This can be a website, social media page, or anything else related to the project that uses a URL.


_10
case Type<MetadataViews.ExternalURL>():
_10
return MetadataViews.ExternalURL("<https://example-nft.flow.com/>".concat(self.id.toString()))

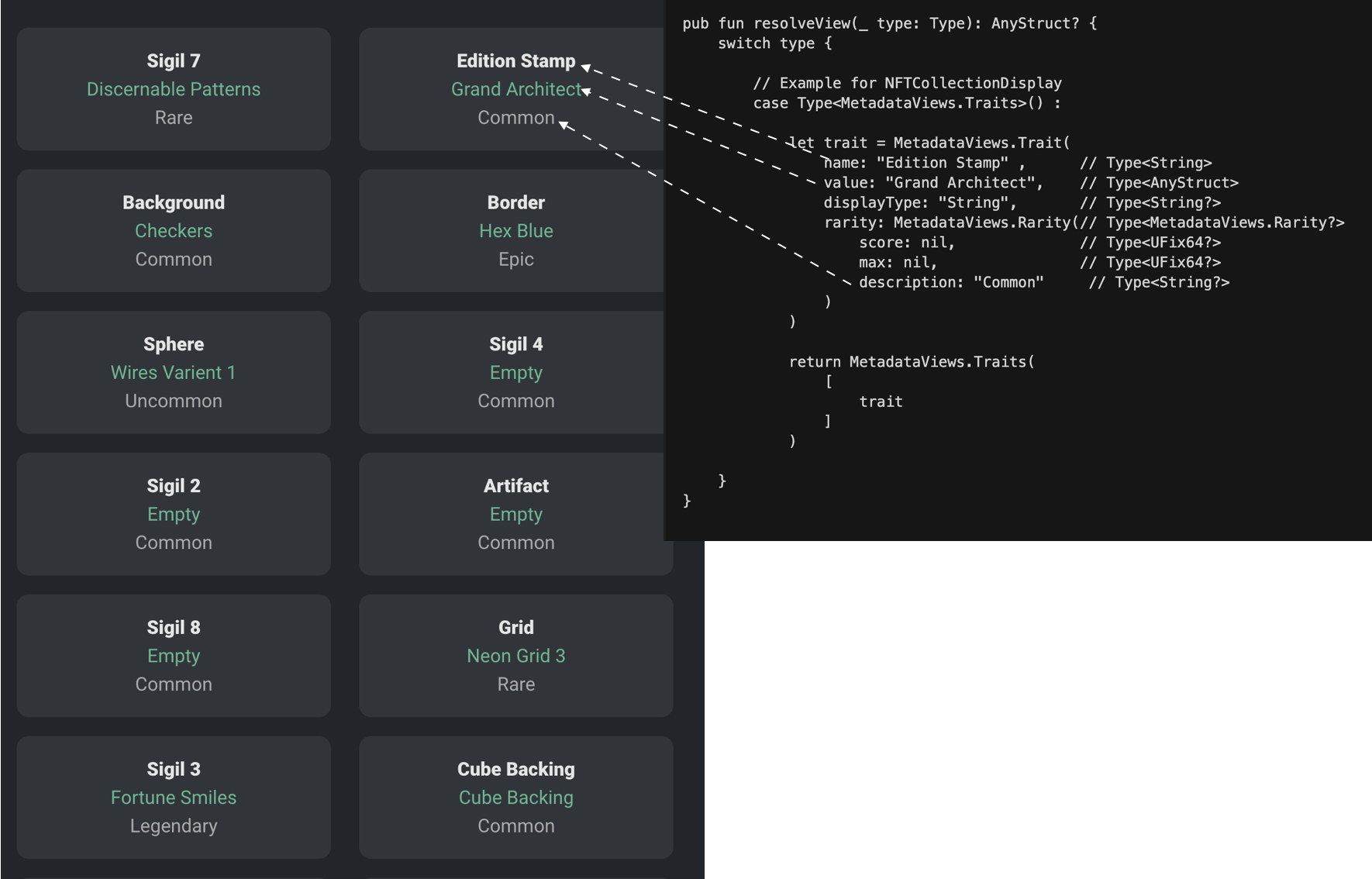
Traits Metadata

The Trait view type encapsulates the unique attributes of an NFT, like any visual aspects or category-defining properties. These can be essential for marketplaces that need to sort or filter NFTs based on these characteristics. By returning trait views as recommended, you can fit the data in the places you want.


_15
access(all) struct Trait {
_15
// The name of the trait. Like Background, Eyes, Hair, etc.
_15
access(all) let name: String
_15
_15
// The underlying value of the trait
_15
access(all) let value: AnyStruct
_15
_15
// displayType is used to show some context about what this name and value represent
_15
// for instance, you could set value to a unix timestamp, and specify displayType as "Date" to tell
_15
// platforms to consume this trait as a date and not a number
_15
access(all) let displayType: String?
_15
_15
// Rarity can also be used directly on an attribute.
_15
// This is optional because not all attributes need to contribute to the NFT's rarity.
_15
access(all) let rarity: Rarity?

The traits view is extremely important to get right, because many third-party apps and marketplaces are heavily reliant on it to properly display the entirety of your NFTs. For example, the names and values of the traits are likely going to be displayed on a user-facing website, so it is important to return them in a presentable form, such as First Name, instead of first_name or firstName.

Additionally, limit your value field to primitive types like String, Int, or Bool.

Additionally, the displayType is important as well, because it tells websites how to display the trait properly. Developers should not just default to String or Integer for all their display types. When applicable, the display types to accurately reflect the data that needs to be displayed.

MetadataViews.Traits

Note: Always prefer wrappers over single views

When exposing a view that could have multiple occurrences on a single NFT, such as Edition, Royalty, Media or Trait the wrapper view should always be used (such as Editions, Royalties, etc), even if there is only a single occurrence. The wrapper view is always the plural version of the single view name and can be found below the main view definition in the MetadataViews contract.

When resolving the view, the wrapper view should be the returned value, instead of returning the single view or just an array of several occurrences of the view.


_11
access(all) fun resolveView(_ view: Type): AnyStruct? {
_11
switch view {
_11
case Type<MetadataViews.Editions>():
_11
let editionInfo = MetadataViews.Edition(name: "Example NFT Edition", number: self.id, max: nil)
_11
let editionList: [MetadataViews.Edition] = [editionInfo]
_11
// return the wrapped view
_11
return MetadataViews.Editions(
_11
editionList
_11
)
_11
}
_11
}

Contract-Level Metadata Implementation

Contract-level metadata provides a holistic view of an NFT collection, capturing overarching attributes and contextual information about the entire set, rather than specifics of individual tokens. These views describe attributes at the collection or series level rather than individual NFTs. These views should still should be queryable via individual NFTs though. One can accomplish this by just forwarding the call from the NFT's resolveView() method to the contract's resolveView() method, like so:


_10
/// this line is in `ExampleNFT.NFT.resolveView()`
_10
case Type<MetadataViews.NFTCollectionDisplay>():
_10
return ExampleNFT.getCollectionDisplay(nftType: Type<@ExampleNFT.NFT>())

NFTCollectionData

This view provides paths and types related to the NFT collection's storage and access within the smart contract. The information in this view is critical for understanding how to interact with a collection.


_14
case Type<MetadataViews.NFTCollectionData>():
_14
return MetadataViews.NFTCollectionData(
_14
// where should the collection be saved?
_14
storagePath: ExampleNFT.CollectionStoragePath,
_14
// where to borrow public capabilities from?
_14
publicPath: ExampleNFT.CollectionPublicPath,
_14
// Important types for how the collection should be linked
_14
publicCollection: Type<&ExampleNFT.Collection>(),
_14
publicLinkedType: Type<&ExampleNFT.Collection>(),
_14
// function that can be accessed to create an empty collection for the project
_14
createEmptyCollectionFunction: (fun(): @{NonFungibleToken.Collection} {
_14
return <-ExampleNFT.createEmptyCollection(nftType: Type<@ExampleNFT.NFT>())
_14
})
_14
)

Here, NFTCollectionData is specifying several important elements related to how the collection is stored and accessed on the Flow blockchain. It provides information on storage paths and access control paths for both public and private data, as well as linked types that specify what capabilities are publicly available (like collection, receiver, or provider interfaces).

NFTCollectionDisplay

This view describes the collection with visual elements and metadata that are useful for display purposes, such as in a marketplace or gallery. Many third party apps need this in order to display high-level information about an NFT project properly.


_17
case Type<MetadataViews.NFTCollectionDisplay>():
_17
let media = MetadataViews.Media(
_17
file: MetadataViews.HTTPFile(
_17
url: "<https://assets.website-files.com/5f6294c0c7a8cdd643b1c820/5f6294c0c7a8cda55cb1c936_Flow_Wordmark.svg>"
_17
),
_17
mediaType: "image/svg+xml"
_17
)
_17
return MetadataViews.NFTCollectionDisplay(
_17
name: "The Example Collection",
_17
description: "This collection is used as an example to help you develop your next Flow NFT.",
_17
externalURL: MetadataViews.ExternalURL("<https://example-nft.flow.com>"),
_17
squareImage: media,
_17
bannerImage: media,
_17
socials: {
_17
"twitter": MetadataViews.ExternalURL("<https://twitter.com/flow_blockchain>")
_17
}
_17
)

In the example above, the NFTCollectionDisplay not only offers fundamental metadata like the collection's name and description but also provides image URLs for visual representations of the collection (squareImage and bannerImage) and external links, including social media profiles.

MetadataViews.CollectionDisplay

Contract-borrowing Metadata

With the contract borrowing feature, the ViewResolver interface on contracts can be borrowed directly without needing to import the contract first. Views can be resolved directly from there. As an example, you might want to allow your contract to resolve NFTCollectionData and NFTCollectionDisplay so that platforms do not need to find an NFT that belongs to your contract to get information about how to set up or show your collection.


_15
import ViewResolver from 0xf8d6e0586b0a20c7
_15
import MetadataViews from 0xf8d6e0586b0a20c7
_15
_15
access(all) fun main(addr: Address, name: String): StoragePath? {
_15
let t = Type<MetadataViews.NFTCollectionData>()
_15
let borrowedContract = getAccount(addr).contracts.borrow<&ViewResolver>(name: name) ?? panic("contract could not be borrowed")
_15
_15
let view = borrowedContract.resolveView(t)
_15
if view == nil {
_15
return nil
_15
}
_15
_15
let cd = view! as! MetadataViews.NFTCollectionData
_15
return cd.storagePath
_15
}

Will Return


_10
{"domain":"storage","identifier":"exampleNFTCollection"}

More

Understanding MetadataViews and the core functions associated with it is crucial for developers aiming to deploy NFTs on Flow. With these views and functions, NFTs can maintain a consistent presentation across various platforms and marketplaces and foster interoperability between contracts and applications in the Flow ecosystem. To gain a deeper understanding of implementing the MetadataView standard, check out our documentation on "How to Create an NFT Project on Flow". It provides an introduction to integrating these standards into your NFT contracts.